
Note: Thank you all for your attention, and we will continue to summarize the exciting content from last month.
136-channel, 250Ksps, 16-bit ADC synchronous data acquisition card
All materials are fully open source, including PCB design files. The 250 kHz, 36-channel synchronous sampling ADC card is designed specifically for SEMGrid systems and other applications requiring dozens or even hundreds of synchronous sampling channels. This card can also be used for Faraday cup collection, line scanner readout, and various other applications. The board is equipped with a VME32 bus and serial interface, supporting independent use outside of a VME chassis. The card features a modular design consisting of 6 ADC units (each containing 6 channels), totaling 36 independent ADCs. The sampling clock supports both external input and internal generation, facilitating multi-board cascading and synchronous operation. Users can adjust the sampling clock frequency through the board’s registers. The board is equipped with three trigger sources: 2 external hardware trigger signals and 1 software-controllable trigger signal.Specifications:
Effect:
2Open-source PoE Ethernet GPIB adapter design, compatible with Ethernet and USB-C interfaces
The PoE Ethernet GPIB adapter is designed to connect test equipment equipped with GPIB/HPIB/IEEE-488 interfaces.
The core goal of this project is to provide a convenient solution for connecting multiple GPIB devices via Ethernet, avoiding complicated cable arrangements. Users can choose to use either the Prologix protocol or support for VXI-11.2 (VISA) protocol.
In practical scenarios, commercial-grade Ethernet adapters (each assigned a unique address directly connected to instruments) have elegantly solved these issues. However, such adapters cost around $500, making them impractical for hobbyists. The initial plan was to purchase a single adapter for daisy chaining, but as the number of GPIB devices increased to 20, this plan became unfeasible—hence the emergence of the PoE Ethernet GPIB adapter.

3Open-source split keyboard DIY
This DIY split keyboard PCB is designed for personal use and shared as-is. While it works well for the author, it is not a professionally validated design and may have flaws.

4Open-source data acquisition and control platform
The current design is still crowdfunding, and all will be open-sourced after the crowdfunding ends.
Jupiter I/O is a fully open-source data acquisition (DAQ) and control platform that integrates high-precision ADC/DAC, 26 digital I/O, and synchronously opens the schematic, source code, and PC-side library functions in Python/C++/Lua.
As an independent DAQ system, it can quickly connect various sensors and actuators to obtain physical system parameters in real-time. Its user-friendly design supports rapid circuit building, measurement execution, and signal output. As a development tool, it also supports firmware modification, software adaptation, and custom workflow prototype development, which can ultimately be migrated to dedicated hardware solutions.
Specifications:

Effect:



5Open-source USB to automotive Ethernet interface design
HydraLink is a compact, cost-effective, and high-performance USB to automotive Ethernet interface designed to make automotive networking technology more accessible. It supports the 100BASE-T1 and 1000BASE-T1 standards over a single twisted pair, providing reliable solutions for automotive network diagnostics, testing, and prototype development without bulky media converters or other laboratory equipment.
Fully compatible with macOS, Linux, and Windows operating systems, all drivers are open source, ensuring transparency and promoting community collaboration. As one of the first truly portable USB 3.0 Gen 1 to automotive Ethernet adapters, HydraLink accelerates vulnerability discovery, protocol validation, and security feature development by lowering the access threshold for automotive communication data. Whether OEM manufacturers are validating the DoIP protocol or penetration testers are fuzzing SOME/IP services, HydraLink provides real-time traffic visualization and control capabilities, bridging the critical gap between desktop workstations and the automotive field.

6Hardware News
(1) Renesas launches RZ/A series high-performance microprocessor RZ/A3M based on RTOS
RZ/A3M features a 64-bit Cortex-A55 core with a maximum operating frequency of 1GHz and an on-chip SRAM capacity of 128KB. It integrates high-speed 128MB DDR3L-SDRAM in a single system-in-package (SiP).

(2) WIZnet launches W6300, integrating high-speed performance and hardware TCP/IP, with high-speed QSPI interface providing up to 90 Mbps

(3) ROHM launches groundbreaking AI microcontroller, the industry’s first MCU capable of predicting device anomalies through on-device learning and inference without network connectivity
ML63Q253x-NNNxx / ML63Q255x-NNNxx – can use sensor data in various devices (including motors and industrial equipment) for fault prediction and degradation prediction. These MCUs are the first in the industry to independently perform learning and inference without relying on network connectivity.
The new products utilize a simple 3-layer neural network algorithm to implement ROHM’s proprietary on-device AI solution “Solist-AI”. This enables the MCU to independently perform learning and inference without cloud or network connectivity.

(4) NXP MCX W72x Cortex-M33 wireless SoC supports Bluetooth 6.0, Matter, Thread, Zigbee
The MCX W72x series features Bluetooth channel detection capabilities and includes a dedicated on-chip positioning computation engine to reduce ranging latency. Its expanded memory space supports application-specific code, connection protocol stacks, and wireless firmware updates. The wireless subsystem can also run a complete Thread/Zigbee protocol stack alongside a Bluetooth low-energy protocol stack, achieving reliable wireless performance by isolating real-time wireless tasks from application programs across different cores.

(5) ST’s WiFi6 & BLE5.3 module officially launched, supporting UART/SPI interfaces, Matter, speeds of 40Mbps
– Supports CubeMX for generating code for various MCU/MPU models– Provides software package The X-CUBE-ST67W61– Supports UART and SPI interfaces– BLE speed 2Mbps, WiFi speed 40Mbps– The main control chip of the module uses Qualcomm’s QCC743



(6) Infineon launches PSOC 4100T Plus, featuring next-generation Multi-Sense technology, designed for system control and human-machine interaction applications
The PSOC 4100T Plus series integrates analog and digital modules, combined with Infineon’s high-performance Multi-Sense technology—featuring fifth-generation CAPSENSE capacitive sensing, inductive sensing, and liquid level detection capabilities. This series is a significant upgrade to the PSOC 4 product line, enhancing human-machine interaction capabilities through Multi-Sense technology, with higher ESD protection levels and more precise clock accuracy.
Infineon’s fifth-generation CAPSENSE technology achieves a leap in performance: a 10-fold improvement in signal-to-noise ratio (SNR) while reducing power consumption by 90%.

(7) Silicon Labs launches its first Series 3 SoC, powering the next wave of IoT breakthroughs
SiXG301 and SiXG302 are Silicon Labs’ first wireless SoC series using a 22 nm process node, achieving breakthroughs in computing, energy efficiency, integration, and security.

(8) NXP OrangeBox 2.0 automotive connectivity domain controller development platform
The second-generation OrangeBox connectivity domain controller (OrangeBox 2.0) is a comprehensive development platform that provides a wide range of secure wireless connectivity technologies to assist in developing automotive solutions that meet connectivity domain controller or regional controller requirements. This platform integrates artificial intelligence technology, post-quantum encryption technology, and software-defined networking to effectively resist evolving cyber threats. OrangeBox 2.0 uses a scalable i.MX 94 application processor and is equipped with the wireless technologies required for secure vehicle access, vehicle networking, Wi-Fi, low-power Bluetooth, ultra-wideband, and cellular network connectivity, ensuring secure and reliable communication between vehicles and the outside world.

(9) New唐 launches efficient MCU AI tool NuML Toolkit to accelerate the implementation of embedded intelligent applications
A one-stop tool designed for engineers to help quickly deploy AI models to MCUs.
As AI technology rapidly integrates into various embedded systems, efficiently deploying trained AI models to resource-constrained microcontrollers has become a significant challenge for engineers. To assist developers in quickly implementing AI solutions, New唐科技 has launched the NuML toolkit. This tool integrates model conversion, project generation, deployment, and debugging processes, specifically optimized for the NuMicro M55M1 microcontroller platform, and has received widespread praise from users.

(10) Domestic Hengxuan Technology launches the intelligent wearable SoC chip BES2800BP, dual-core M55 + dual-core NPU + HiFi DSP, up to 8.3MB SRAM
BES2800BP is an ultra-low-power, high-performance intelligent wearable SoC chip that integrates Bluetooth and Wi-Fi (optional) functionality. This platform features a powerful CPU subsystem, including a dual-core Arm Cortex-M55 processor and a dual-core BECO NPU neural network accelerator, equipped with BES’s self-developed coprocessor for advanced signal processing and neural network computation, and optionally a Tensilica HiFi 4 DSP audio processor, integrating an audio codec subsystem, and using a dual-core STAR-MC1 processor and dual-core BECO NPU as the main control subsystem. This architectural combination significantly reduces power consumption while providing powerful application processing capabilities.
The platform integrates a dual-mode Bluetooth 5.4 subsystem supporting classic Bluetooth and LE Audio, as well as a Wi-Fi 6 subsystem supporting high-speed wireless connectivity. The multimedia subsystem includes a 2.5D GPU supporting advanced graphics processing, an LCD controller capable of achieving three-layer alpha blending, and a 4-channel/dual 2-channel MIPI DSI display interface supporting 720p 24bpp resolution.


(11) Ambiq launches Apollo330 Plus, Apollo330B Plus, and Apollo330M Plus products


(12) Sony launches AS-DT1 laser radar depth sensor module
Measuring only 1.14 inches (width) × 1.14 inches (height) × 1.22 inches (depth) and weighing just 1.1 ounces—ideal for space and weight-constrained applications such as drones and robots. This sensor employs dToF laser radar technology and SPAD sensors to achieve precise three-dimensional distance measurement in both indoor and outdoor environments.




(13) Espressif launches ESP32-P4-EYE camera kit
ESP32-P4-EYE is a vision development board based on the ESP32-P4 chip, primarily aimed at camera applications.


7Quick Start to Network Programming
Sharing a good quick start tutorial for network programming, concise and suitable for beginners.

8Microsoft
(1) Microsoft releases a new command-line text editor, paying tribute to the classic MS-DOS Edit
At the Build 2025 developer conference, Microsoft announced via blog: “We are launching a command-line text editor Windows Edit, which can be invoked by running ‘edit’ in the command line. Developers can directly edit files in the command line interface, maintaining workflow continuity and reducing scene switching. This editor is now open source.”
Users familiar with command-line editors like Vim or Nano will find the interface very familiar. It can open plain text files for basic viewing and editing, equipped with find and replace functionality and optional word wrap options. The top menu bar and bottom status bar display file information, and the overall interface is closer to Notepad or Nano rather than Vi/Vim style.
Edit is only a few hundred KB in size and is entirely written in Rust. The code has been open-sourced on GitHub under the MIT license, supporting both Linux and Windows platforms.

(2) Windows Subsystem for Linux (WSL) officially open-sourced
The Windows Subsystem for Linux (WSL) has officially been open-sourced. This is the result of years of preparation by the team and marks the completion of the first issue of the Microsoft/WSL codebase—”Will this project be open-sourced?”—first raised in 2016.
This means that the core code driving WSL is now fully open on the GitHub platform in the Microsoft/WSL repository! You can now download the source code to build WSL yourself, add new features, or fix issues, and directly participate in the active development of WSL.
WSL consists of multiple distributed components, some of which run in the Windows environment, while others run in the WSL 2 virtual machine. Its architectural overview is as follows:

9Qt for MCUs 2.10 has been released, and Infineon’s ModusToolBox IDE now includes integration
Qt Group announced the release of Qt for MCUs 2.10, which includes many new features aimed at expanding GUI capabilities in IoT, consumer electronics, and automotive fields.
1. Qt Location: Map functionality on MCUs2. Dynamic animations using StateGroup3. Infineon ModusToolBox IDE integration4. Developers can now achieve advanced text control through the newly added lineHeight and lineHeightMode properties in QUL, ensuring that QML UIs match the original designs imported from tools like Photoshop and Figma.

10ST launches IOLink development kit P-NUCLEO-IOD5A1
P-NUCLEO-IOD5A1 is an STM32 Nucleo development kit composed of the X-NUCLEO-IOD02A1 and X-NUCLEO-DO40A1 expansion boards stacked on the NUCLEO-G071RB development board.
1. The X-NUCLEO-IOD02A1 expansion board is equipped with the L6364Q IO-Link device transceiver for connecting IO-Link master devices.2. The X-NUCLEO-DO40A1 is an industrial digital output expansion board specifically designed for STM32.3. The NUCLEO-G071RB development board provides the hardware resources required to run the FP-IND-IODOUT1 function package, which can control the transceiver and power switch.
4. The FP-IND-IODOUT1 function package integrates the IO-Link demonstration protocol stack library developed based on X-CUBE-IOD02 and the X-CUBE-IPS components, providing application examples for IO-Link device sensor and actuator nodes.

11FatFS author ChaN shares a small software for generating FAT image files on the computer, including source code
Download this attachment:

After opening, there is source code:

In the release files, there is a compiled exe that conveniently allows us to generate FAT image files.
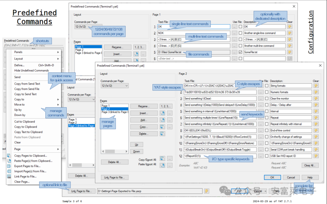
12 This should be the software with the most configuration options in the terminal, incredibly numerous, YAT-Yet Another Terminal
System testing of the H7-TOOL’s serial port bridging function, downloaded various terminal software for testing, and discovered this software. However, the functionality is indeed strong, and configuring it took a lot of effort.






13 Two open-source books on Cortex-M cores from the ARM University Program are available for free download
Authored by Alexander G. Dean, this textbook helps students understand the most important topics in embedded system design through a coherent and engaging practical approach.
Introduction to the first edition
This textbook guides students in creating embedded systems using the Kinetis KL25 microcontroller based on the Arm Cortex-M0+ core. The content covers CPU, interrupt systems, peripherals, and programming techniques, using C language as the programming language, and consistently emphasizes the critical role of parallel operation between the CPU and peripherals in building cost-effective embedded systems. The book introduces practical content on CPU multitasking early on, aiming to enhance system responsiveness, improve software modularity, and reduce CPU overhead, while also exploring the interaction mechanisms between interrupts, peripherals, and schedulers. It is suitable for majors in electronic and computer engineering, electrical engineering, and computer science, with a low-cost FRDM-KL25Z development board as a companion. Introduction to the second edition The second edition has been upgraded to STMicroelectronics’ new development platform—based on the Arm Cortex-M0+ Nucleo-F091RC. This book is suitable for introductory courses in embedded systems lasting 1-2 semesters, covering core topics such as CPU, interrupt systems, peripherals, serial communication, and multitasking. All software examples are written in C language and utilize the Arm Keil MDK-ARM development environment throughout.

14Software News
(1) Qualcomm releases a new open-source embedded linker tool ELD
The embedded linker plays a critical role in our software stack. While many linkers perform excellently on traditional platforms, they often struggle to meet the unique demands of embedded systems. Embedded projects have unique requirements, such as:
— Highly dependent on linker scripts—this is usually not a concern in host linking— Complex use cases often require customization of linker functionality or linker scripts based on customer needs
To address these challenges, we developed a linker called eld (improved from mclinker). This linker is designed to handle ELF files and aims to meet the unique needs of the embedded field. The eld linker has been incorporated into Qualcomm’s compiler toolchain and reuses LLVM components and libraries as much as possible. Our customers rely on eld to build image systems running on Qualcomm technology hardware.
(2) CLION 2025.2 finally adds Live Watches for real-time variable monitoring

(3) QNX releases QNX Hypervisor 8.0 to accelerate embedded software development
QNX, a subsidiary of BlackBerry Limited, has released the QNX Hypervisor 8.0 embedded virtualization solution, designed to simplify and accelerate embedded software development. This product is built on the latest QNX Software Development Platform (SDP) 8.0, integrating the core functionalities needed to build and manage complex embedded software projects.
BlackBerry QNX delivers a time-tested real-time operating system (RTOS) QNX is a proven RTOS, with automotive systems being QNX’s main battlefield, holding the largest global market share. Currently, over 255 million vehicles use QNX.

15CMSIS6 adds a vStream component
The functionality of this component is introduced in CMSIS-Driver:
A virtual stream interface driver API using fixed-size data blocks, The vStream software component provides an abstraction layer for data streams using fixed-size blocks. It provides standardized interfaces for interacting with various stream devices (such as sensors, cameras, microphones, speakers, or analog devices). It supports seamless development on one platform and deployment on another. The following header files define the virtual stream interface API:1. The implementation of this driver is typically part of the specific board support package (BSP) for development boards with stream devices.2. All driver functions are grouped through the vStreamDriver_t access structure.3. Custom components provide stub implementations for all vStream driver functions. This template can be used to implement vStream drivers for target hardware. The default driver access structure is named Driver_vStreamDevice, but the Device should be replaced with the specific device name, such as Driver_vStreamAccelerometer. For more details, refer to vStreamDriver_t.
16 Resolving the stalling issue during MDK compilation, especially noticeable in the new version MDK5.4x
[Source of the problem]
1. Previously encountered this issue while making this video:
[Video tutorial] Avoiding pitfalls, step-by-step guide to using the latest MDK5.42 with STM32CubeMX to create RTX5/FreeRTOS source code projects
2. The phenomenon is that during the compilation process, it gets stuck at a certain position for a long time, ranging from dozens of seconds to several minutes, which is very annoying:

This issue has not been perfectly resolved; earlier attempts to modify the number of processor cores did not yield ideal results.

[Solution]
Later, a kind netizen suggested in the video comments to disable this software and use a dedicated graphics card, which was tested and found to be completely feasible, perfectly resolving the issue. Thanks to this kind netizen.
The setup method is as follows:
Open Windows Settings
Press Win + I to open Settings, enter Graphics Settings in the search bar


Set to use the power-saving version, or when prompted to use the integrated graphics card, use the integrated graphics card.
At the same time, I also disabled the windowed game optimization.
After setting, test MDK again, and the problem is resolved.
17 Progress on H7-TOOL last month
1. Version 2.29 firmware released at the end of April and beginning of May: H7-TOOL firmware 2.29 released, supporting various third-party serial port bridging, RTT automatic reconnection, CAN/RTT/UART independent floating refresh, and adding multiple offline programming options.2. Recently, multiple new offline chip supports have been added again.3. Thanks to the public account: Electronic Development Learning for sharing two articles related to H7-TOOL, very much appreciated, the teardown articles are excellently done, highly recommended. From unboxing to shock: bought an H7-TOOL, after seeing it, I went into a depression!
Teardown of H7-TOOL, how the material pile monster made this universal debugger?
4. The offline programming of H7-TOOL has added a one-click feature to add new chip support, making it more convenient for users to add chip support themselves.
(1) This feature greatly facilitates users in adding chip support themselves.(2) Some chips can be used directly after being added this way, but some chips require adjustments and modifications based on this. Overall, this is a very practical feature.
Previously released V1.0 operation instructions, the next version 2.30 will upgrade this part again, automatically filling in file names, Flash addresses, Flash sizes, SRAM addresses, and SRAM sizes.

5. Testing the signal generator load capacity of H7-TOOL There are detailed testing posts in the forum. If the application requires the signal generator to drive devices, attention should be paid to the driving capacity. The signal generator’s amplitude range is -10V to +10V, supporting arbitrary waveforms. If the actual measured amplitude is much lower than the set value, it indicates that the load consumption is slightly large.
6. Automatic segmentation range setting method for offline programming of H7-TOOL for large non-continuous hex files There are detailed operation instruction posts in the forum.(1) For example, if the chip capacity is 1MB, but the actual program size is only a few KB, but some data is stored in the last sector attribute of the 1MB program, causing the hex2bin.exe file to be very large, nearly 1MB, this situation can be considered for segmentation, which can greatly speed up the download speed without downloading so much unused space in between.(2) There are also mixed programs of internal Flash and external Flash, due to the large range span, the TOOL can conveniently auto-segment without requiring users to set the range themselves. Of course, if the span is relatively small, manual segmentation can also be considered.

For all message links and attachments, please visit the original forum article for download.