
Click the blue text above to follow us

01
Basic Overview
Acceleration Card Model: Inspur YPCB_00338_1P1
FPGA Chip Model: XC7K480TFFG1156-2
FLASH Chip Model: MT28GU512AAA1EGC-0SIT
VIVADO Version: Vivado 2019.2
02
Program Burning
In formal engineering projects, after generating the bitstream and verifying the solution, users will burn the official version of the program into FLASH. This process is also known as program burning. With a reasonable hardware design, the FPGA will load and execute the binary file from FLASH upon startup.
- Step 1. After generating the bitstream, select the option Generate Memory Configuration File… from the Tools menu in the VIVADO toolbar;

-
Step 2. In the opened window, fill in the corresponding information in the order shown in the figure;
-
① Memory Part, select according to the actual hardware, here the actual hardware is MT28GU512AAA1EGC-0SIT, select mt28gu512aax1e-bpi-x16;
-
② Filename, fill in the address and name of the output file as needed, the output file will ultimately be burned into FLASH;
-
③ Interface, the FLASH chip selected above only supports BPIx16;
-
④ Bitfile, select the bitstream that needs to be burned.

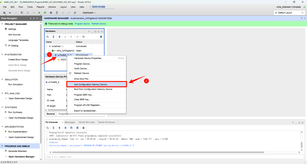
- Step 3. Open the hardware management interface, right-click the corresponding FPGA and select Add Configuration Memory Device… from the pop-up menu;

- Step 4. In the pop-up interface, search and select the corresponding FLASH, and click the OK button below to confirm;

- Step 5. In the pop-up interface, or in the subdirectory under the FPGA chip, generally at the same level as XADC. In the configuration file field, select the file output in Step 2, keep the others as default, and click OK to burn FLASH.

- Step 6. At this point, if the hardware circuit design can start from FLASH, the FPGA can be observed to function normally. If uncertain, you can also perform the following operation to verify if the burning was successful. Right-click the FPGA and select Boot from Configuration Memory Device from the pop-up menu, at this point, the FPGA will load the program from FLASH, and observing the corresponding phenomenon indicates that the burning was successful. If the startup fails, carefully check Step 2, especially regenerate the burn after selecting the appropriate interface.
