
In the development process of CAN/CANopen products, configuring the object dictionary is a crucial step. Users need to have a sufficient understanding of the CANopen protocol, knowing the potential variables and transmission types in the device. It is also necessary to ensure that the design process does not violate the relevant definitions of the CANopen protocol. The design of the object dictionary often takes a long time, is prone to errors, may result in rework due to discrepancies from expectations, or may require multiple iterations for various functionalities. A professional and efficient CANopen design tool is needed for configuring the object dictionary. CANopen Device Designer not only assists in design but also generates code for the object dictionary definition part suitable for the emotas protocol stack.

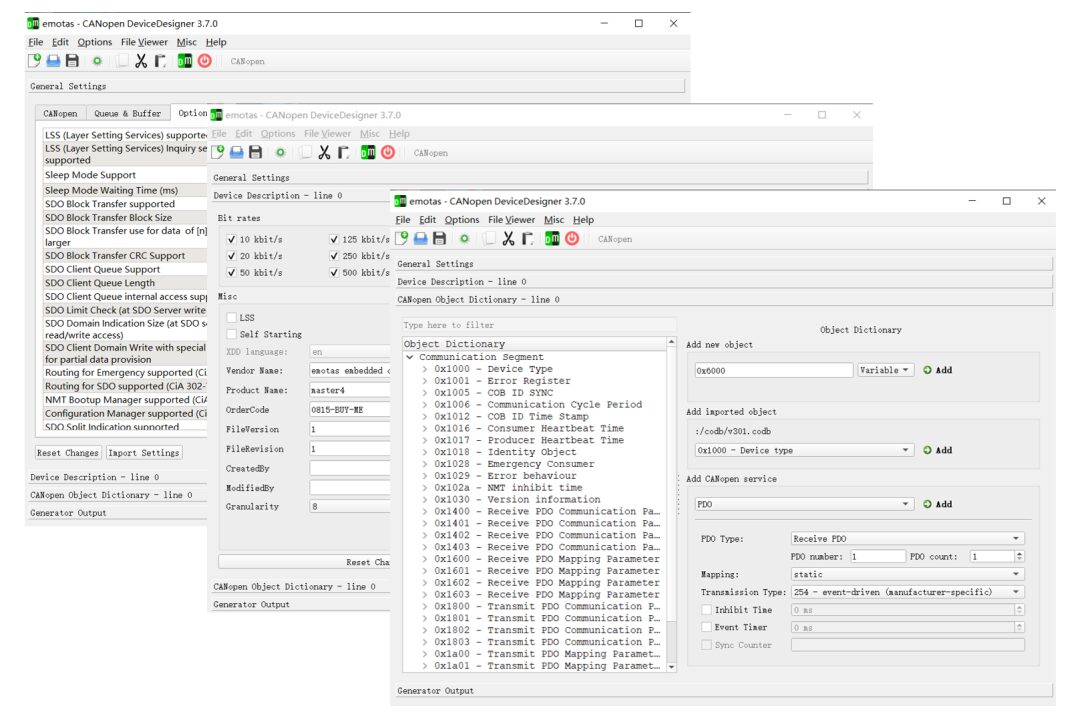
CANopen Device Designer is a design tool for CANopen devices launched by the German company emotas that accelerates development and saves time costs. With just a few clicks, users can create the device’s object dictionary based on predefined configuration files.CANopen Device Designer creates object dictionaries and initialization functions in C language, and also includes electronic data sheets in EDS and XDD formats that support CANopen FD. Furthermore, CANopen device designers can configure the CANopen protocol stack and CANopen drivers according to device characteristics. The tool also provides optimal configuration options.


⭐ Rapid device development using predefined standardized device specifications
⭐ Automatic output from data sources
⭐ Use the same data source for object dictionaries, EDS/XDD files, and documentation
⭐ Optimize generated code based on device characteristics to save resources for configuring the CANopen protocol stack.
⭐ Easily handle bit encoding through input selection.

Create C source code files based on standard specifications and the input object dictionary. The exported files already include the application interface calls needed by the protocol stack and can be directly used as protocol stack code. Once the corresponding configuration is complete, the objects in the object dictionary can directly correspond to C variables. Alternatively, they can be accessed via application interface index and sub-index..


Create configuration and initialization related C code files based on adjustments and definitions of the object dictionary. This ensures that the compiled content only includes services related to initializing the CANopen protocol stack. It maximizes resource savings in the generated configuration code..

All CANopen devices require an electronic data sheet (EDS) to electronically describe the parameters of the object dictionary. CANopen Device Designer creates electronic data sheets in EDS format according to the CiA306 specifications. This file describes the generated object dictionary. The automatic generation of the file helps reduce the probability of errors that may occur during manual creation..

Devices using CANopen FD need to comply with the CiA1311 XML device description. CANopen Device Designer automatically generates this format file based on the definitions in the object dictionary..


The automatically generated device documentation includes all functionalities and descriptions of the object dictionary, as well as further device adjustments, and generates document descriptions in HTML and text formats. Documents can be exported for further use, such as being part of the device user manual.

Supports multiple CiA communication and device specifications. Device specification configuration includes standard attributes and object descriptions for all types of objects. Specification objects can be imported into CANopen Device Designer for copying and customization based on device characteristics. Using predefined device specification objects significantly shortens development time and avoids errors that may occur during manual data entry..
The following CANopen specifications are compatible:
▶CiA 301 – CANopen application layer and communication profile
▶CiA 1301 – CANopen FD application layer and communication profile
▶CiA 302 – CANopen additional application layer functions
▶CiA 401 – Device Profile for Generic I/O Devices
▶CiA 402 – Device Profile for Drives
▶CiA 418 – Device Profile for Batteries
▶CiA 419 – Device Profile for Battery Charger
▶CiA 433 – Application Profile for interior rail vehicle lighting

⭐Microsoft Windows 7, 10
⭐Various Linux distributions
Beijing Motrotech Technology Co., Ltd. was established in 2013 and is a high-tech enterprise in the field of industrial automation. The company focuses on the research and development, promotion, and technical support services of real-time fieldbus technology and industrial communication technology. Relying on the core team’s years of overseas and industry experience, we have established strategic partnerships with several leading companies in the automation field in Europe, and are the sole authorized partner of Unified Automation, Acontis Technologies, and Dina Elektronik in China, as well as the official distributor of products such as FSoE protocol software (Ixxat@ brand) and CANopen protocol stack (emotas). We provide standard and customized products for industrial protocols such as EtherCAT master protocol stack, OPC UA SDK software development package, CANopen protocol stack, FSoE protocol software, CAN bus hardware, and DINA safety modules.
Contact Email: [email protected]

